手册
返回首页
EIPSAAS版本_dev_V8
更多
入门操作指引
EIPSAAS版本_dev_V8
EIPSAAS7版本
产品部署手册
常见问题
功能扩展
接口文档
开发手册
隐藏手册(不对外)
运维
1.
设计中心
1.1.
表单设计
1.1.1
功能模块关系图
1.1.2.
数据建模
1.1.2.1
添加建模操作指引
1.1.2.2
添加外部表操作指引
1.1.2.3
注意事项
1.1.3.
pc表单
1.1.3.1
表单基础操作
1.1.3.2
表单复制
1.1.3.3
表单权限设置
1.1.3.4
生产手机表单
1.1.3.5
设置为后端菜单
1.1.3.6
设置为PC模块
1.1.3.7.
布局控件
1.1.3.7.1
分页布局
1.1.3.7.2
Tab布局
1.1.3.7.3
折叠面板
1.1.3.7.4
栅格布局
1.1.3.7.5
表格布局
1.1.3.7.6
子表
1.1.3.7.7
DIV子表
1.1.3.7.8
孙表
1.1.3.7.9
分割线
1.1.3.8.
基础控件
1.1.3.8.1
单行文本
1.1.3.8.2
多行文本
1.1.3.8.3
属性文本
1.1.3.8.4
数字/货币
1.1.3.8.5
单选框
1.1.3.8.6
复选框
1.1.3.8.7
日期
1.1.3.8.8
时间
1.1.3.8.9
选择器
1.1.3.8.10
对话框
1.1.3.8.11
下拉树
1.1.3.8.12
附件
1.1.3.8.13
开关
1.1.3.8.14
数据字典
1.1.3.8.15
标签
1.1.3.8.16
图片
1.1.3.8.17
高德地图
1.1.3.8.18
相关流程
1.1.3.8.19
输入建议
1.1.3.8.20
评分
1.1.3.8.21
滑块
1.1.3.8.22
日期范围
1.1.3.8.23
时间范围
1.1.3.9.
高级控件
1.1.3.9.1
按钮
1.1.3.9.2
实时单行/多行
1.1.3.9.3
里程碑
1.1.3.9.4
级联
1.1.3.9.5
数据视图
1.1.3.9.6
文本
1.1.3.9.7
二维码
1.1.3.9.8
iframe面板
1.1.3.9.9
背景图片
1.1.3.9.10
图表
1.1.3.9.11
字段/表单属性
1.1.3.9.12
表单功能扩展
1.1.3.9.13
表单版本管理
1.1.3.9.14
复用字段
1.1.4
手机表单
1.1.5
URL表单
1.1.6
数据脱敏
1.1.7
套打模板
1.1.8
模板管理
1.2.
元件管理
1.2.1
关联查询
1.2.2
对话框
1.2.3
流水号
1.2.4
数据字典
1.2.5
标签
1.3.
门户设计
1.3.1
栏目管理
1.3.2
门户管理
1.3.3.
大屏管理
1.3.3.1
功能描述
1.3.3.2.
操作指引
1.3.3.2.1
大屏基础操作
1.3.3.2.2
组件
1.3.4
协同办公
1.4
协同办公
2.
应用中心
2.1.
数据应用
2.1.1
功能分布图
2.1.2
数据列表
2.1.3.
表单列表
2.1.3.1
表单列表-基础配置
2.1.3.2
表单列表-左树右列表结构
2.1.3.3
表单列表-关联表
2.1.4
创建视图
2.2.
图表应用
2.2.1
功能分布图
2.2.2
数据图表
2.2.3
流程图表
2.2.4
流程图表统计策略使用说明
2.3.
应用模块
2.3.1
功能分布图
2.3.2
PC模块
2.3.3
移动端模块
2.3.4
流程模块
2.4.
代码生成
2.4.1
开始生成
2.4.2
代码生成日志
3.
流程中心
3.1.
流程设计
3.1.1.
流程定义
3.1.1.1
流程图设计及任务节点说明
3.1.1.2.
流程配置
3.1.1.2.1
全局配置
3.1.1.2.2
节点表单
3.1.1.2.3
节点审批人员
3.1.1.2.4
节点传阅人员
3.1.1.2.5
节点属性
3.1.1.2.6
节点按钮
3.1.1.2.7
节点事件
3.1.1.2.8
跳转规则设置
3.1.1.2.9
事件脚本设置
3.1.1.2.10
催办设置
3.1.1.2.11
触发新流程
3.1.1.2.12
变量管理
3.1.1.2.13
流程版本管理
3.1.1.2.14
初始赋值
3.1.1.2.15
其他设置
3.1.1.2.16
分支网关规范配置
3.1.1.3
流程仿真配置
3.1.1.4
流程复制
3.1.1.5
流程授权管理
3.1.1.6
绑定关系
3.1.1.7
清除数据
3.1.1.8
发布到PC应用模块
3.1.1.9
发布流程模块
3.1.1.10
设置标签
3.1.2
流程授权
3.1.3
常用流程
3.1.4
移动端流程分类
3.1.5
流程水印
3.2.
实例管理
3.2.1
实例管理
3.2.2
任务管理
3.2.3
打印记录
3.2.4
实例回收站
3.3.
任务调度
3.3.1
任务代理
3.3.2
领导秘书
3.3.3
权限调整
3.4.
附件管理
3.4.1
附件存储配置
3.4.2
附件列表
3.5.
辅助功能
3.5.1
常用语
3.5.2
消息模板
3.5.3
人员脚本
3.5.4
常用脚本
3.5.5.
扩展jar包
3.5.5.1
功能描述
3.5.5.2
操作步骤
3.5.5.3
注意事项
3.6.
流程按钮
3.6.1
功能描述
3.6.2
开始任务节点
3.6.3
用户任务节点
3.6.4
会签任务节点
4.
集成中心
4.1.
集成管理
4.1.1
连接管理
4.1.2
接口管理
4.1.3
服务编排
4.1.4
接口授权
4.2.
移动办公
4.2.1
功能介绍
4.2.2
集成企业微信操作指引
4.2.3
集成小程序操作指引
4.2.4
集成微信公众号操作指引
4.2.5
集成阿里钉钉操作指引
4.3
服务管理
5.
系统管理
5.1.
菜单管理
5.1.1
菜单管理
5.1.2
接口列表
5.2
系统属性
5.3.
系统日志
5.3.1
操作日志
5.3.2
登录统计
5.3.3
消息发送日志
5.3.4
接口事件日志
5.3.5
日志配置
5.3.6
外部接口调用日志
5.3.7
外部系统消息日志
5.4.
国际化
5.4.1
功能介绍
5.4.2
语种管理
5.4.3
资源管理
5.5
我的企业
5.6
定时计划
5.7
密码策略
5.8.
分类管理
5.8.1
分类标识
5.8.2
分类管理
6.
用户中心
6.1.
组织管理
6.1.1
维度管理
6.1.2
组织管理
6.1.3
职务管理
6.1.4
岗位管理
6.1.5
组织参数管理
6.2
关系矩阵
6.3.
用户管理
6.3.1
用户中心
6.3.2
用户参数管理
6.4
角色授权
6.5
汇报线
6.6
分级组织管理
6.7
排班管理
6.8
租户管理
7.
应用端操作指引
7.1
概述
7.2
首页
7.3.
流程中心
7.3.1.
新建流程
7.3.1.1
流程概况
7.3.1.2
我的收藏
7.3.1.3
我的草稿
7.3.2.
我的任务
7.3.2.1
我的待办
7.3.2.2
我的已办
7.3.2.3
我的转办
7.3.3
我的申请
7.3.4
传阅事项
7.4.
个人中心
7.4.1.
个人设置
7.4.1.1
常用语
7.4.1.2
常用联系人
7.4.1.3
任务代理
7.4.1.4
领导秘书
7.4.1.5
签章管理
7.4.2
邮件中心
7.4.3
消息中心
7.5
应用中心
7.6
个人信息
8.
移动端操作指引
8.1
概述
8.2
首页
8.3
消息
8.4.
工作台
8.4.1
①新建流程
8.4.2
②我的请求
8.4.3
③待办已办
8.4.4
④我传阅的
8.4.5
⑤我的转办
8.4.6
⑥应用中心
8.5
我的
9.
常见问题
9.1
系统无法登录
9.2
无法查看资源菜单
10.
用户登录方式
10.1
登录管理端
10.2
登录应用端
10.3
登录移动端
集成阿里钉钉操作指引
337
郑佳壕
2023-03-13 15:06:15
分享链接
1.
点击配置前面的
号
,可查看相关说明。登录跳转的页面,复制ID并配置移动端地址
2.创建应用
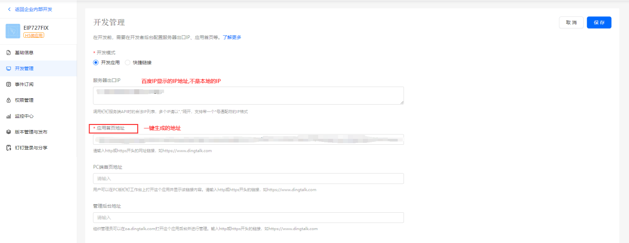
3.配置应用
配置完成后点击一键生成
4.配置应用
把上面生成的地址复制到应用中
5.拉取用户
拉取用户前要先配置授权
若拉取失败
,先手动在组织管理下添加一个组织
然后进入数据库打开
uc_org表,把刚添加的组织的ID改为1,保存后再重新拉取
6.配置完后打开钉钉
,在钉钉的应用中点击配置的应用
发表评论
称呼
邮箱
接收邮件提醒
内容
评论通过审核后显示。
1. 点击配置前面的号,可查看相关说明。登录跳转的页面,复制ID并配置移动端地址
2.创建应用
3.配置应用
4.配置应用
5.拉取用户
6.配置完后打开钉钉,在钉钉的应用中点击配置的应用