手册

EIP7移除log4j依赖说明

530
覃丽英
2021-12-16 12:32:20
分享链接

EIP7 移除log 4j 依赖说明

a ssem bly pom .xml 排除log 4j log 4j-api

1.1  查找log 4j 依赖

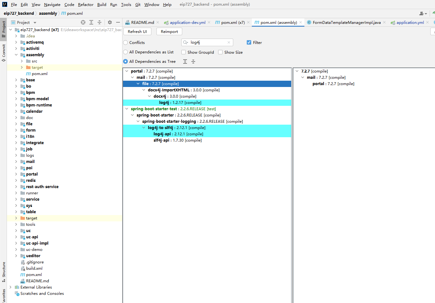
此处以IDEA为例 并且安装maven helper插件

打开assembly中的pom.xml文件

 

 

可以查看到docx4j有依赖log4j 版本为1.2.17  不在漏洞攻击的版本范围之内

1.2  排除log 4j 依赖

右键可以将该依赖排除

排除之后的结果

 

1.3  排除log 4j-api 依赖

 

1.4  排除后 p om .xml 如下

 

 

u c portal form ,bpm Mode l,bpmRuntime

五个微服务中排除log4jlog4j-api的方式同上

发表评论
评论通过审核后显示。